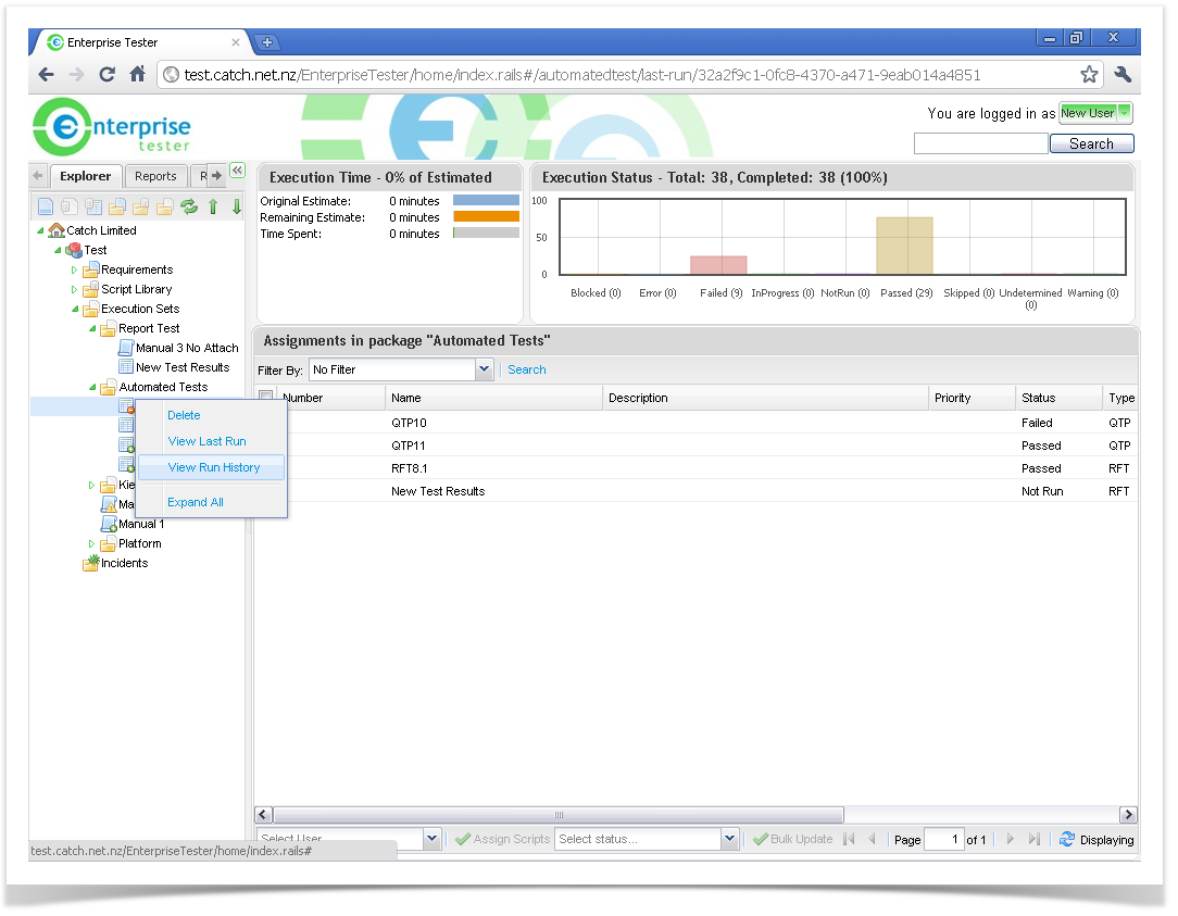
- Right click on the automated script in the execution set
- Select View Run History
- The Run History screen is displayed for all previous automated test imports - click once on a row to view the relevant test run.
The Summary Screen is displayed for the relevant historical run that was selected.


